Dit document beschrijft een applicatieprofiel, in dit geval Subsidieregister. Dit applicatieprofiel beantwoordt de vraag over hoe het corresponderende domeinmodel in de praktijk kan toegepast worden. Daarbij worden de beperkingen (kardinaliteit, codelijsten) toegelicht en de overeenkomstige (RDF) termen opgelijst.
Samenvatting
Dit is een applicatieprofiel op het OSLO-Dienst vocabularium en de uitbreiding OSLO-Subsidie vocabularium. Het beschrijft hoe informatie met betrekking tot subsidiemaatregelen kan ontsloten worden in een subsidieregister.
Status van dit document
Dit applicatieprofiel dient om het specifieke gebruik van de entiteiten relevant voor de beschreven applicatie te verduidelijken.
Dit document werd gepubliceerd als Ontwerpdocument. De specificatie zoals in dit document beschreven is in ontwikkeling. Bijgevolg kan dit document op elk moment aangepast, vervangen of achterhaald worden.
Dit document is bedoeld om uit te groeien tot een standaard in het beschreven domein. Desalniettemin heeft het op dit ogenblik geen officieel statuut en vertegenwoordigt het geen consensus binnen OSLO.
Feedback op deze specificatie kan gegeven worden als een topic in onze publieke reviewdiscussielijst.
Licentie
Deze specificatie van Informatie Vlaanderen is gepubliceerd onder de "Modellicentie Gratis Hergebruik - v1.0".
Conformiteit
Een applicatieprofiel is een specificatie voor gegevensuitwisseling dat bijkomende beperkingen introduceert voor het toepassen van vocabularia. Dergelijke bijkomende beperkingen kunnen de volgende elementen bevatten:
- verfijning van de terminologie (klassen en eigenschappen) consistent met de semantiek uit de betreffende specificaties met een welbepaald gebruik als doel;
- externe terminologie (klassen en eigenschappen) gebruikt voor nieuwe/extra termen die niet in de bestaande vocabularia voorkomen.
Om conform te zijn met dit applicatieprofiel, geldt voor een implementatie dat ze:
- MOET Voor elke klasse steeds de eigenschappen bevatten die als minimum kardinaliteit 1 hebben.
- MAG NIET meer dan 1 instantie bevatten van eigenschappen die 1 als maximum kardinaliteit hebben.
- MAG terminologie (klassen en eigenschappen) gebruiken op een manier die consistent is met haar semantiek (definitie, gebruik, domein en bereik).
- MAG NIET terminologie van andere gecontroleerde vocabularia gebruiken dan diegene die gedefinieerd wordt in dit applicatieprofiel.
- MAG uitgebreid worden met klassen en eigenschappen van andere datamodellen (vocabularia) die niet overlappen met terminologie uit dit applicatieprofiel.
Overzicht
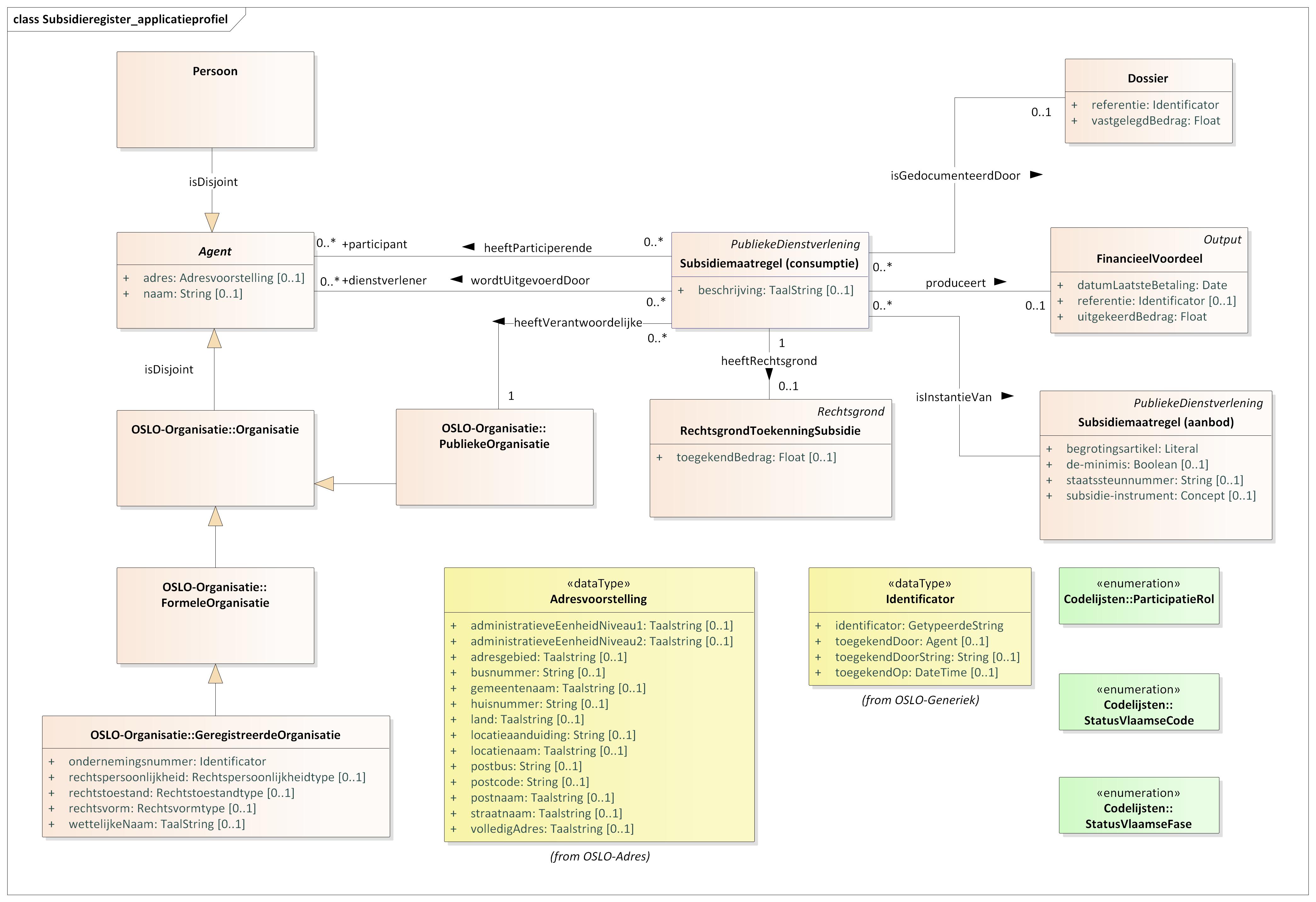
In dit document wordt correct gebruik van de volgende entiteiten toegelicht:
|
Agent (in de rol van dienstverlener/participant) |
Dossier |
Financieel Voordeel |
Formele Organisatie |
Geregistreerde Organisatie |
Organisatie |
Publieke Dienstverlening |
Publieke Dienstverlening |
Publieke Organisatie |
Rechtsgrond Toekenning Subsidie |
In dit document worden de volgende datatypes toegelicht:
|
Adresvoorstelling |
Identificator |
Entiteiten
Agent (in de rol van dienstverlener/participant)
- Beschrijving
- Iemand die of iets dat kan handelen of een effect kan teweeg brengen.
- Eigenschappen
- Voor deze entiteit zijn de volgende eigenschappen gedefinieerd: adres, naam, speelt rol.
| Eigenschap | Verwacht Type | Kardinaliteit | Beschrijving | Gebruik | Codelijst |
|---|---|---|---|---|---|
adres
|
Adresvoorstelling | 0...1 | Adres vd dienstverlener. | Het adres moet gehaald worden bij de instantie vd subklasse (vb vestigingsadres bij Organisatie, verblijfsadres bij Persoon) | |
naam
|
String | 0...1 | Naam vd dienstverlener. | De naam moet gehaald worden bij de instantie vd subklasse (vb voorkeurnaam bij Organisatie, volledigeNaam bij Persoon). | |
speelt rol
|
Participatie | 0...* | De manier waarop de agent participeert wordt beschreven door de entiteit Participatie. Laat oa toe om de bestaande associaties PubliekeDienstverlening-wordtUitgevoerdDoor-Agent en PubliekeDienstverlening-heeftVerantwoordelijke-PubliekeOrganisatie meer in detail te beschrijven. |
Dossier
- Beschrijving
- Een dossier is het geheel aan werk gedaan om tot een bestuurlijke of zakelijke beslissing te komen. Een dossier slaat doorgaans neer in een verzameling documenten.
- Gebruik
- Te gebruiken als logische bundeling van documenten binnen een bepaalde publieke dienstverlening.
- Eigenschappen
- Voor deze entiteit zijn de volgende eigenschappen gedefinieerd: referentie, vastgelegd bedrag.
| Eigenschap | Verwacht Type | Kardinaliteit | Beschrijving | Gebruik | Codelijst |
|---|---|---|---|---|---|
referentie
|
Identificator | 1 | Een identificator voor het dossier. | Bijvoorbeeld het dossiernummer. | |
vastgelegd bedrag
|
Float | 1 | Het bedrag dat werd vastgelegd voor uitbetaling aan de begunstigde van een subsidiemaatregel of een intermediaire betrokkene in een bepaalde periode. | Dit bedrag kan kleiner zijn of gelijk aan het toegekende bedrag. |
Financieel Voordeel
- Beschrijving
- De verplichting van een publieke administratie of dochtermaatschappij om een bepaald bedrag te betalen aan een burger of organisatie.
- Eigenschappen
- Voor deze entiteit zijn de volgende eigenschappen gedefinieerd: datum, referentie, uitgekeerd bedrag.
| Eigenschap | Verwacht Type | Kardinaliteit | Beschrijving | Gebruik | Codelijst |
|---|---|---|---|---|---|
datum
|
Date | 1 | De datum waarop de FinanciëleOutput werd uitebetaald of teruggevorderd. | ||
referentie
|
Identificator | 0...1 | Identificator voor het dossier. | Bijvoorbeeld het nummer gelinkt aan de overschrijving. | |
uitgekeerd bedrag
|
Float | 1 | Het bedrag dat werd uitbetaald aan de begunstigde, of een intermediaire betrokkene, van de subsidiemaatregel op een bepaalde datum. | Dit bedrag kan kleiner zijn of gelijk aan het vastgelegde bedrag voor een bepaalde periode. |
Formele Organisatie
- Beschrijving
- Een erkende organisatie, erkend in brede zin of meer specifiek in juridische zin met bijbehorende rechten en plichten.
- Gebruik
- Bvb een bedrijf,een vzw,een overheidsorgaan,een kerkgemeenschap.
- Eigenschappen
- Voor deze entiteit zijn geen eigenschappen gedefinieerd.
Geregistreerde Organisatie
- Beschrijving
- Organisatie met een juridisch statuut vastgelegd door registratie. Vergelijk met een formele organisatie waarbij dit statuut ook op een andere manier verkregen kan zijn.
- Gebruik
- In België moeten oa volgende organisaties zich registreren: vennootschap (nv,bvba etc),eenmanszaak,overheidsorgaan,stichting Bij registratie krijgt de organisatie een ondernemingsnummer en worden zijn gegevens ingevoerd in de KBO.
- Eigenschappen
- Voor deze entiteit zijn de volgende eigenschappen gedefinieerd: rechtspersoonlijkheid, rechtstoestand, rechtsvorm, registratie, wettelijke naam.
| Eigenschap | Verwacht Type | Kardinaliteit | Beschrijving | Gebruik | Codelijst |
|---|---|---|---|---|---|
rechtspersoonlijkheid
|
Rechtspersoonlijkheidtype | 0...1 | Geeft aan of de rechtspersoonlijkheid van de geregistreerde organisatie deze is van een natuurlijk persoon of van een rechtspersoon. | Een rechtspersoon is een juridische constructie die een organisatie dezelfde rechtspersoonlijkheid geeft als een natuurlijk persoon (kan bv ook schulden hebben, contracten afsluiten, aangeklaagd worden etc). Vb privaatrechterlijke rechtspersonen: vennootschappen, vzw's etc.; vb publiekrechterlijke rechtspersonen: steden, gemeenten etc. Een feitelijke vereniging is in principe geen rechtspersoon maar wordt als ze geregistreerd is id KBO toch als dusdanig geklasseerd. | |
rechtstoestand
|
Rechtstoestandtype | 0...1 | Status van de geregistreerde organisatie. | Stemt in de KBO overeen met rechtstoestand, bvb normale toestand, gerechtelijk akkoord, opening faillissement etc. | |
rechtsvorm
|
Rechtsvormtype | 0...1 | Juridisch statuut van de geregistreerde organisatie. | Stemt in de KBO overeen met rechtsvorm, bvb NV, VZW, Stad/Gemeente, OCMW etc. | |
registratie
|
Identificator | 1 | Identificator dat de organisatie verkreeg bij registratie. | In de KBO is dit het ondernemingsnummer. | |
wettelijke naam
|
TaalString | 0...1 | Wettelijk geregistreerde naam vd organisatie. | Evt in verschillende talen. |
Organisatie
- Beschrijving
- Een aantal mensen georganiseerd in een gemeenschap of andere sociale, commerciële of politieke structuur. De groep heeft een gemeenschappelijk doel of bestaanreden die de individuele leden ervan overstijgt en kan handelen als agent. Een organisatie heeft dikwijls een hiërarchische structuur.
- Gebruik
- Eigenschappen
- Voor deze entiteit zijn geen eigenschappen gedefinieerd.
Publieke Dienstverlening
- Beschrijving
- Een vorm van Publieke Dienstverlening waarbij de overheid fondsen ter beschikking stelt, bedoeld om een prijs te verlagen of een bepaalde uitgave of investering aantrekkelijker te maken.
- Gebruik
- De dienstverlening vormt een aanbod (dat dus niet noodzakelijk wordt gebruikt). Ze houdt niet noodzakelijk het opnemen van een recht in,de dienstverlening kan de gebruiker ook toelaten een verplichting te vervullen.
- Eigenschappen
- Voor deze entiteit zijn de volgende eigenschappen gedefinieerd: beschrijving, dienstverlener, heeft participatie, heeft rechtsgrond, heeft verantwoordelijke autoriteit, is instantie van, isGedocumenteerdDoor, produceert.
| Eigenschap | Verwacht Type | Kardinaliteit | Beschrijving | Gebruik | Codelijst |
|---|---|---|---|---|---|
beschrijving
|
TaalString | 0...1 | Tekstuele beschrijving gerelateerd aan de consumptie van een subsidiemaatregel. | Kan bijvoorbeeld meer informatie bevatten over de activiteit die gesubsidieerd wordt. | |
dienstverlener
|
Agent | 0...* | Agent die de Publieke Dienstverlening verstrekt. | Staat los van de rol die de bevoegde instantie speelt, kan een externe aannemer zijn. | |
heeft participatie
|
Participatie | 0...* | Participatie (van een agent) aan de publieke dienstverlening. | ||
heeft rechtsgrond
|
RechtsgrondToekenningSubsidie | 0...1 | De rechtsgrond op basis waarvan de subsidiemaatregel werd toegekend. | ||
heeft verantwoordelijke autoriteit
|
PubliekeOrganisatie | 1 | Publieke Organisatie die verantwoordelijk is voor het aanbieden en beheren van de Publieke dienstverlening. | Of de Publieke Organisatie zelf de dienstverlening aanbiedt of deze uitbesteedt is irrelevant. De Publieke Organisatie verantwoordelijk voor het aanbieden en beheren van de dienstverlening wordt ook wel de Bevoegde Instantie genoemd en wordt in Europese Richtlijn 2006/123/EC gedefinieerd als volgt: "elk orgaan of autoriteit dat in een lidstaat en toezichthoudende of regelgevende rol vervult ten aanzien van dienstenactiviteiten, met name bestuurlijke instanties, met inbegrip van rechterlijke instanties die als zodanig optreden, beroepsorden en de beroepsverenigingen en -organisaties of andere beroepsorganisaties die in de uitoefening van hun juridisch autonome bevoegdheden de toegang tot of de uitoefening van dienstenactiviteiten collectief reguleren". | |
is instantie van
|
Subsidiemaatregel (aanbod) | Linkt een bepaalde consumptie van een subsidiemaatregel (een tansactie) met de subsidiemaatregel uit het dienstverleningsregister. | |||
isGedocumenteerdDoor
|
Dossier | 0...1 | Verwijzing naar een dossier met een logische bundeling van documenten binnen een bepaalde consumptie van een Subsidiemaatregel. | ||
produceert
|
FinancieelVoordeel | 0...1 | Het werkelijke resultaat van de uitvoering vd Publieke Dienstverlening. | Bvb een erkenning, financieel voordeel, code, fysiek object |
Publieke Dienstverlening
- Beschrijving
- Een vorm van Publieke Dienstverlening waarbij de overheid fondsen ter beschikking stelt, bedoeld om een prijs te verlagen of een bepaalde uitgave of investering aantrekkelijker te maken.
- Gebruik
- De dienstverlening vormt hier een aanbod (dat dus niet noodzakelijk wordt gebruikt). Ze houdt niet noodzakelijk het opnemen van een recht in,de dienstverlening kan de gebruiker ook toelaten een verplichting te vervullen.
- Eigenschappen
- Voor deze entiteit zijn de volgende eigenschappen gedefinieerd: begrotingsartikel, de-minimis, sector, staatssteunnummer, subsidie-instrument.
| Eigenschap | Verwacht Type | Kardinaliteit | Beschrijving | Gebruik | Codelijst |
|---|---|---|---|---|---|
begrotingsartikel
|
Literal | 1 | Het laagste niveau binnen de Vlaamse begrotingstabel. Begrotingsartikelen vormen de basis bij het opstellen, aanpassen en uitvoeren van de begroting. | Bijvoorbeeld DB0/9DG-C-T-G/OW. Voor meer informatie zie: http://vormingbegroting.fenb.be/handboek-begroting/begrotingsartikelen | |
de-minimis
|
Boolean | 0...1 | True wanneer de steun die niet onder een vrijstellingsgrond valt en de subsidiemaatregel onderhevig is aan de de-minimisregel. | ||
sector
|
NACE | 0...* | Sector of bedrijvigheid waarop de publieke dienstverlening betrekking heeft of waarvoor deze is bedoeld. | Bv milieu, veiligheid, wonen... | |
staatssteunnummer
|
String | 0...1 | Identificatie van de steunmaatregel. Dit is de identificator van het State Aid Case Management systeem van de Europese Commissie. | ||
subsidie-instrument
|
Concept | 0...1 | Type van de steunmaatregel. Bv. belastingsvermindering, subsidie, etc. | In de context van het Subsidieregister ontwikkeld door Informatie Vlaanderen zal het subsidie-instrument steeds "Grant" zijn (cf. codelijst). | Link |
Publieke Organisatie
- Beschrijving
- Een Organisatie die volgens een wettelijk kader behoort tot de publieke sector,ongeacht het bestuursniveau waarop dat kader van kracht is.
- Gebruik
- De overheids- en semioverheidsorganisaties die tot men zo tot de publieke sector kan rekenen worden in Europese richtlijn 2003/98/EG "openbaar lichaam" genoemd en gedefinieerd als: "de staat, zijn territoriale lichamen, publiekrechtelijke instellingen, en verenigingen gevormd door een of meer van deze lichamen of een of meer van deze publiekrechtelijke instellingen". En onder een publiekrechtelijke instelling verstaat men " iedere instelling die a) is opgericht met het specifieke doel te voorzien in behoeften van algemeen belang die niet van industriële of commerciële aard zijn, en b) rechtspersoonlijkheid heeft, en c) waarvan hetzij de activiteiten in hoofdzaak door de staat of zijn territoriale lichamen of andere publiekrechtelijke instellingen worden gefinancierd, hetzij het beheer is onderworpen aan toezicht door deze laatste, hetzij de leden van het bestuursorgaan, het leidinggevend orgaan of het toezichthoudend orgaan voor meer dan de helft door de staat, zijn territoriale lichamen of andere publiekrechtelijke instellingen zijn aangewezen.".
- Eigenschappen
- Voor deze entiteit zijn geen eigenschappen gedefinieerd.
Rechtsgrond Toekenning Subsidie
- Beschrijving
- De regelgeving, rechtshandeling en/of beleidskeuze waardoor die de legale basis vormt voor de toekenning van een subsidiemaatregel.
- Eigenschappen
- Voor deze entiteit zijn de volgende eigenschappen gedefinieerd: gesubsidieerde periode, toegekend bedrag.
| Eigenschap | Verwacht Type | Kardinaliteit | Beschrijving | Gebruik | Codelijst |
|---|---|---|---|---|---|
gesubsidieerde periode
|
Tijdsinterval | 1 | De periode waarop de subsidie betrekking heeft. | Beschreven aan de hand van een begin- en einddatum. Dit attribuut kan gebruikt worden om dubbele subsidiëring op te sporen. | |
toegekend bedrag
|
Float | 0...1 | Het bedrag dat werd toegekend aan de begunstigde van de subsidiemaatregel en waar deze bijgevolg recht op heeft om te ontvangen. |
Datatypes
Adresvoorstelling
- Beschrijving
- Meer leesbare voorstelling met enkel de basisgegevens van het adres, bedoeld voor het gebruik van een adres als attribuut van een ander object.
- Gebruik
- Bv als attribuut ve persoon of gebouw De adresvoorstelling heeft niet enkel betrekking op Belgische adressen, ze kan gebruikt worden om buitenlandse adressen weer te geven (waar mogelijk andere adresaanduidingen dan huisnummer of busnummer worden gebruikt of waar adrescomponenten zoals adresgebieden voorkomen).
- Eigenschappen
- Voor dit datatype zijn de volgende eigenschappen gedefinieerd: administratieve eenheid niveau 1, administratieve eenheid niveau 2, adresgebied, busnummer, gemeentenaam, huisnummer, land, locatieaanduiding, locatienaam, postbus, postcode, postnaam, straatnaam, volledig adres.
| Eigenschap | Verwacht Type | Kardinaliteit | Beschrijving | Gebruik | Codelijst |
|---|---|---|---|---|---|
administratieve eenheid niveau 1
|
Taalstring | 0...1 | Hoogste Administratieve eenheid vh adres, doorgaans een land. | ||
administratieve eenheid niveau 2
|
Taalstring | 0...1 | De regio vh adres, doorgaans een provincie of deelstaat of gelijkaardig gebied dat typisch meerdere plaatsen omvat. | ||
adresgebied
|
Taalstring | 0...1 | Naam ve geografisch gebied of plaats die een aantal adresseerbare objecten groepeert om deze te adresseren zonder dat het gebied of de plaats een administratieve eenheid is | Bvb de naam vh gehucht waarin het adres ligt. | |
busnummer
|
String | 0...1 | Officieel toegekende alfanumerieke code die wordt toegevoegd aan het huisnummer om meerdere gebouweenheden, standplaatsen, ligplaatsen of percelen te onderscheiden die eenzelfde huisnummer hebben. | Specialisatie van Adresvoorstelling:locatieaanduiding tbv Belgische adressen. | |
gemeentenaam
|
Taalstring | 0...1 | Gemeentenaam vh adres. | ||
huisnummer
|
String | 0...1 | Alfanumerieke code officieel toegekend aan gebouweenheden, ligplaatsen, standplaatsen of percelen. | Specialisatie van Adresvoorstelling:locatieaanduiding tbv Belgische adressen. | |
land
|
Taalstring | 0...1 | Land waarin het adres gelegen is. | ||
locatieaanduiding
|
String | 0...1 | Alfanumerieke code die de adreslocator uniek identificeert binnen de straat, administratieve eenheid etc. | ||
locatienaam
|
Taalstring | 0...1 | Naam of omschrijving vh het geografisch object dat de adreslocator aanduidt. | ||
postbus
|
String | 0...1 | Postbusnummer in een postkantoor. | ||
postcode
|
String | 0...1 | Code waarmee het geografisch gebied dat adressen voor postale doeleinden groepeert wordt aangeduid. | ||
postnaam
|
Taalstring | 0...1 | Naam waarmee het geografisch gebied dat adressen voor postale doeleinden groepeert wordt aangeduid. | ||
straatnaam
|
Taalstring | 0...1 | Straatnaam vh adres. | ||
volledig adres
|
Taalstring | 0...1 | Het complete adres in één string, al dan niet geformatteerd. | Vermijdt fouten tgv het opsplitsen ve adres in zijn onderdelen. Geeft de voorgeschreven volgorde vd verschillende onderdelen weer. |
Identificator
- Beschrijving
- Informatie gebruikt om de instantie ve object uniek te identificeren.
- Gebruik
- Uitgangspunt hier is dat deze string door een organisatie wordt toegekend en dat dit gebeurt volgens een welbepaald systeem.
- Eigenschappen
- Voor dit datatype zijn de volgende eigenschappen gedefinieerd: identificator, toegekend door, toegekend door (String), toegekend op.
| Eigenschap | Verwacht Type | Kardinaliteit | Beschrijving | Gebruik | Codelijst |
|---|---|---|---|---|---|
identificator
|
GetypeerdeString | 1 | String gebruikt om de instantie ve object uniek te identificeren. | Type vd string slaat op het identificatiesysteem (incl de versie ervan), de string zelf op de eigenlijke identificator. | |
toegekend door
|
Agent | 0...1 | Link naar de agent die de identificator heeft uitgegeven. | ||
toegekend door (String)
|
String | 0...1 | Naam vd agent die de identificator heeft toegekend. | ||
toegekend op
|
DateTime | 0...1 | Tijdstip waarop de identificator werd uitgegeven. |
JSON-LD context
Een herbruikbare JSON-LD context definitie voor dit applicatieprofiel is terug te vinden op: http://data.vlaanderen.be/context/subsidieregister.jsonld